Personalverwaltung
 
    
    
Alle dienstlichen Informationen auf einen Blick
Mit der Personalverwaltung können alle dienstlich relevanten Daten einer Person gespeichert werden. Hierzu gehören u. a. Ausbildungen, Qualifikationen, Untersuchungstermine, Führerscheine. Jeder Eintrag kann mit der Zusatzinformation versehen werden, ob dieser aufgrund einer freiwilligen oder beruflichen Tätigkeit erfolgt. Eine Person, die freiwillig und beruflich in einer Organisation tätig ist, hat somit nur ein Stammblatt.
Die Verwaltung der persönlichen Ausrüstung einer Person erfolgt in der Kleiderkammer.
Stammdaten und Konfiguration
Für eine optimale Erfassung und Zuordnung von Informationen zu einer Person können alle Angaben wie Bezeichnungen von Lehrgängen, Dienstgraden, Abteilungen usw. vorab definiert werden. Diese Angaben stehen während der Bearbeitung in Listen zur Verfügung. Mit Berechtigungen können die Stammdaten auch während der laufenden Bearbeitung ergänzt werden.
Alle Merkmale lassen sich zusätzlich typisieren: beruflich, freiwillig oder beruflich und freiwillig.
Neben der Eingabe einzelner Begriffe können zu den Lehrgangsbezeichnungen weitere Angaben hinterlegt werden. Dieses sind u. a.:
- Art, Dauer und Ort der Lehrgänge
- Voraussetzung anderer Lehrgänge
- Themenbereiche
- u v. m.
Aufgrund dieser Angaben kann dann mit den entsprechenden Reporten schnell ermittelt werden, wer diesen Lehrgang hat bzw. wer geeignet ist, an diesem Lehrgang teilzunehmen.
Wird die Dauer eines Lehrgangs entsprechend erfasst, lässt sich schnell berechnen, ob die Anzahl für die Rettungsdienstfortbildung im laufenden Jahr ausreichend ist.
Für den Bereich Funktionen können Schablonen definiert werden, so dass den Personen nach einer erfolgten Ausbildung die möglichen taktischen Funktionen mit einem Klick zugeordnet werden können.
Alle Informationen für den Dienst
Die Verwaltung der persönlichen und dienstlichen Informationen erfolgt in verschiedenen Rubriken. Für jede Rubrik kann der Zugriff (Datenschutz) individuell geregelt werden. Folgende Bereiche stehen zur Verfügung:
- Persönliche Daten
- Angaben zum dienstlichen Verlauf
- Qualifikation
- Stammdaten
- Medizinische Angaben
- Allgemeine Informationen
- Dokumente und Medien
Ist eine Person sowohl beruflich als auch freiwillig in der Organisation tätig, wird für die Person nur ein Karteiblatt angelegt. Alle Informationen lassen sich kennzeichnen, ob diese beruflich, freiwillig oder wie z. B. die G26-Untersuchung für beide Organisationstypen gültig sind.
Auf der Startseite wird zusätzlich als Ampelsystem angezeigt, ob für die Person die Gültigkeit für AGT / CSA besteht und ob die Eignung für den Rettungsdienst besteht. Die Voraussetzungen dafür lassen sich flexibel nach der FWDV 7 bzw. dem Rettungsdienstgesetz konfigurieren.
Expositionsdaten
Gemäß gesetzlicher Vorgabe können für die in einem Einsatz eingesetzten Personen neben der Dauer auch Angaben zu der Exposition erfasst werden.
Die zu erfassenden Informationen (Stoffart, Typ der verwendeten Atemschutzzgeräte u. a.) sind analog der zentralen Expositionsdatenbank (ZED) der DGUV aufgebaut und können somit auch bei Bedarf über eine Schnittstelle an die ZED übertragen werden.
Des Weiteren kann direkt auf der Tab-Seite Schutzausrüstungseinsätze ein Ausdruck der Expositionsdaten zu einer Person erfolgen.
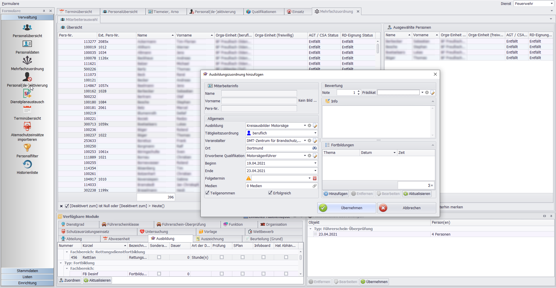
Mehrfachzuordnung von Ereignissen
Um tägliche Routinearbeiten zu optimieren, stehen spezielle Formulare zur Verfügung. Wenn das gleiche Ereignis (Lehrgang, Wettbewerb, Untersuchung usw.) mit identischen Angaben mehreren Personen zuzuordnen ist, kann dieses schnell mit der Mehrfachzuordnung erfolgen.
- Ereignis erfassen
- Personen auswählen, für die das Ereignis zutrifft
- Speichern - Fertig!
Auswertungen der gespeicherten Daten
Alle erfassten Daten können mit verschiedenen Listen ausgewertet werden. Alle Druckformulare und Listen sind mit dem Report-Designer gestaltet. Mit der entsprechenden Lizenz kann der Anwender die Inhalte der Listen selbst anpassen.
Je nach Anforderungen stehen verschiedene Auswertungen zur Verfügung. Für jeden Druck können Selektionen, Sortierungen usw. eingestellt werden. Neben der Möglichkeit, die Angaben auf Papier zu drucken, können diese Daten auch als CSV-Datei abgespeichert werden.
PortaLIS
Der Web-Zugang zu Ihren Daten
PortaLIS ist die Web-Version für die Personalverwaltung Ihrer Organisation.
Der Zugriff auf die Daten erfolgt getrennt für Systembenutzer. Diese Benutzer können Daten in der regulären GUI und in der Web-Version pflegen - eingeschränkt z. B. auf einen Löschzug, eine Gruppe oder eine Abteilung.
In der Web-Version kann zusätzlich Personen Zugriff auf ihr eigenes Stammblatt gestattet werden, um persönliche Daten zu pflegen. So können diese Personen z. B. nur ihre Kontaktdaten (Anschrift, Telefonnumer, usw.) pflegen und weitere persönliche Angaben nur sehen aber nicht verändern.
Welche Änderungen erfolgen dürften oder welche Daten gesehen werden können, legt der Administrator fest.
 
 
 
 
 
 
 
 
 
 
 
 
